Tag Archives: iApp

Lync 2013 Reverse Proxy and F5 iApp using multiple FQDNs

In an earlier blog post I wrote about Using an F5 LTM Load Balancer for Reverse Proxy with Lync 2013. This works fine for the domains that you have entered when configuring the Lync 2013 iApp in the F5.

If you have multiple SIP domains and thus multiple Simple URLs like meet.contoso.com, meet.fabrikam.com and meet.alpineskihouse.com it doesn’t work out-of-the-box and your Lync client will fail using these URL’s.

To get this working you have to manually configure the Lync Revese Proxy iRule in the F5. To do this you first have to disable Strict Updates, otherwise updating the iRule will fail (for security reasons this makes sense).

When Strict Updates is disabled navigate to the proper iRule as shown in the following figure:

image

You’ll notice that the initial FQDN’s are configured here, in our example for lyncweb, meet, dialin and lyncdiscover. To get this working for other URL’s just add the other domains and you’re done (and don’t forget the lyncdiscoverinternal name).

When done, don’t forget to enable Strict Updates again, just in case…

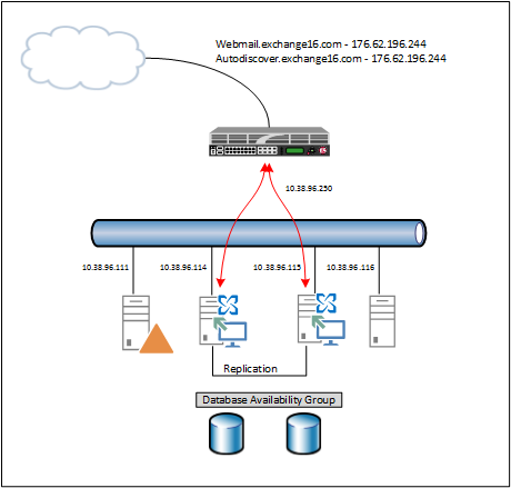
load balancing in Exchange 2013 SP1 with F5

In my previous blog I wrote about the new SSL offloading capabilities in Exchange 2013 SP1. In this blog I will explain how to use this with a load balancer. In my lab environment I’m using an F5 (virtual) LTM running on Hyper-V. My lab is configured as shown in the following figure:

image

Continue reading load balancing in Exchange 2013 SP1 with F5

Load Balancing Exchange 2010 with F5 LTM

In a earlier blogpost on load balancing Exchange 2010 I explained how to achieve this with a Kemp Loadmaster. In this blogpost I’d like to demonstrate how to configure this with an F5 Local Traffic Manager (LTM). This is actually part I of what I’ve demo’ d in the MEC 2012.

The configuration looks like this. There are two multi-role servers configured with a Database Availability Group (DAG). There’s a File Share Witness (FSW) configured on server FS01. The F5 itself is installed in a two arm configuration, so the VIP for the clients is on a different subnet then the Exchange Server.

image

Continue reading Load Balancing Exchange 2010 with F5 LTM